Material Requirements Planning (MRP) is one of several methods you may use when planning and controlling manufacturing. MRP is especially suited for companies that produce complex products with large bill of material levels.
By analysing existing sales quotations, sales orders, purchase orders, manual reservations and manufacturing orders, MRP calculates the requirement of parent items, sub-assemblies and components in one calculation.
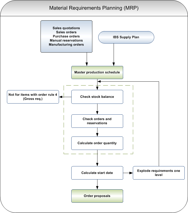
Flowchart

The Material Requirement Planning function creates order proposals for both manufacturing and purchase. The order proposals can be maintained, re-scheduled, released and converted into manufacturing or purchase orders. You can also create a forecast using the simulation function of MRP.
Prerequisites
MRP only calculates requirement for items that are set up with Planning method 2 (MRP) in the Item file.
MRP calculates the requirements differently depending on the order rule that is defined per item in the Item file.
| Order rule | Description |
|---|---|
| Lot-for-lot | This order rule creates one proposal line per item/warehouse with the same quantity as the net requirements for the period (requirement date). |
| Fixed order quantity | This order rule creates a proposal line with at least one EOQ per item/warehouse. The proposed quantity will be rounded to the nearest multiple of the quantity defined in the Multiple quantity field in the Item file. |
| Number of consumption days | This order rule creates a proposal line with the total requirement during a specific period of time in the future. The requirement is calculated from the first shortage day and a number of working days ahead. The number of days to be included in the calculation of the requirements is defined in the Number of cons days field in the Item file. The proposed quantity will be rounded to the nearest multiple of the quantity defined in the Multiple quantity field in the Item file. |
| Gross Requirement | This order rule does not take the quantity on hand into account. MRP creates one proposal line per item with the same quantity as on the order. |
The MRP calculation is also influenced by information in the Parameter file, Item file, Structure file, as well as information from the start display of the materials requirement calculation. For detailed information about the fields in the files mentioned above, see Trouble shooting Manufacturing.
MRP process
The process of working with material requirements planning includes the following steps:
- Create a supply plan for parent item and lower levels. (See About supply planning for information about how to create supply plans).
- Run the MRP calculation.
- Work with the proposals (re-schedule, release, create purchase or manufacturing orders).
Enquiries and printouts
- MRP pegging enquiry
In order to deduce the origin of an order proposal, a reference is attached to calculated requirement entries, pointing at the closest non-phantom item one level up in the item structure causing the requirement (pegging). Material reservations for manufacturing orders are referenced by the item ordered by the manufacturing order. - MRP selection parameters enquiry
This enquiry displays the selection values that were entered for the Material requirements planning (MRP) batch job on version level. The information refers to the latest time the job was ordered. - Time axis enquiry, MRP included
This enquiry displays the time axis including forecast and order proposal, retrieved from the MRP active version. - MRP report
This report lists existing orders and re-scheduling proposals.
Related topics
- Calculate material requirements planning (MRP)
- Manually mark an MRP order proposal for release
- Automatically mark MRP order proposals for release using batch job
- Automatically release MRP order proposals using batch job
- Manually release an MRP order proposal
- Re-schedule an order created from an MRP order proposal
- Omit an MRP re-schedule order proposal
- Simulate MRP and access the calculated simulation
- About supply planning
- Trouble shooting Manufacturing